84.55MB / 2025-09-30
夸克浏览器软件为用户们提供了非常丰富的浏览器功能,的敬爱啊可以根据自己的需求去设置自己想要的浏览器。比如,设置夸克浏览器为默认浏览器,打开网页直接使用夸克浏览器打开。那么,如何设置成默认浏览器呢?
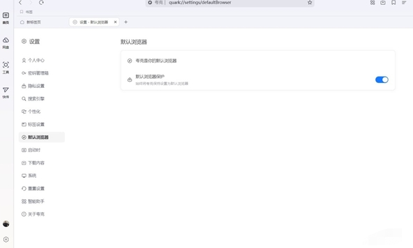
方法一:浏览器内设置
1.打开夸克浏览器,在页面左下角找到并点击设置按钮。
2.进入设置页面后,在左侧功能栏中找到“默认浏览器”这一选项并点击。
3.在“默认浏览器”页面中,找到“默认浏览器保护”按钮,并点击它,这样夸克浏览器就被设置为电脑的默认浏览器了。
方法二:电脑设置
1.打开电脑的设置页面,可以通过点击电脑左下角的“开始”菜单,然后选择“设置”来打开。
2.在设置页面中,找到并点击“应用”功能,然后选择其下的“默认应用”选项。
3.在默认应用页面,找到并点击进入“夸克浏览器”相关设置。
4.最后,然后点击“设置为默认值”按钮。这样,夸克浏览器就被设置为电脑的默认浏览器了。
37.45MB
2025-11-26
36.53MB
2025-11-26
256.69MB
2025-11-26
553.40MB
2025-11-26
97.06MB
2025-11-26
824.35MB
2025-11-26
84.55MB / 2025-09-30
248.80MB / 2025-07-09
2.79MB / 2025-10-16
63.90MB / 2025-11-06
1.90MB / 2025-09-07
210.99MB / 2025-06-09
374.16MB / 2025-10-26
京ICP备14006952号-1 京B2-20201630 京网文(2019)3652-335号 沪公网安备 31011202006753号违法和不良信息举报/未成年人举报:[email protected]
CopyRight©2003-2018 违法和不良信息举报(021-54473036) All Right Reserved