- keil c51怎么创建单片机项目 06-17 10:26
- keilc51怎么设置成中文版 02-12 10:26
- keilc51和mdk如何共存 02-12 10:17
- Keil C51怎么创建工程 02-12 10:08
- keil c51如何设置语言 02-11 17:16
- 腾讯电脑管家新增功能在哪看 11-25 15:51
- 小智护眼宝怎么关闭开机自动启动 11-25 15:42
- 小智护眼宝怎么添加每天定时关机任务 11-25 15:24
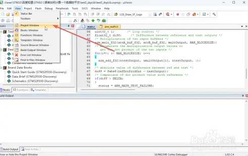
keil uvision c51是一款强大的集成开发环境,是很多用户都会选择使用的工具,一些用户在使用软件的时候发现左侧目录栏不见了,那么如何调出来呢?这里为大家带来详细的介绍,快一起来看看吧!
打开Keil5,点击View菜单项。
在弹出的列表中选择Project Window。
成功后就可以在左侧窗口看到消失的工程窗口了。
79.27MB / 2025-11-25
15.28MB / 2025-11-25
122KB / 2025-11-25
186.33MB / 2025-11-25
81.06MB / 2025-11-25
23.51MB / 2025-11-25
11.75MB
2025-11-25
15.28MB
2025-11-25
132.60MB
2025-11-25
100.40MB
2025-11-25
4.35MB
2025-11-25
1.90MB
2025-11-25
84.55MB / 2025-09-30
248.80MB / 2025-07-09
2.79MB / 2025-10-16
63.90MB / 2025-11-06
1.90MB / 2025-09-07
210.99MB / 2025-06-09
374.16MB / 2025-10-26
京ICP备14006952号-1 京B2-20201630 京网文(2019)3652-335号 沪公网安备 31011202006753号违法和不良信息举报/未成年人举报:[email protected]
CopyRight©2003-2018 违法和不良信息举报(021-54473036) All Right Reserved