- Outlook2013怎样设置自动回复 06-15 08:15
- Outlook2013如何设置书签 06-13 16:37
- 3dmark如何完成分数为2618的任务 11-20 15:39
- gpu-z怎么查看出厂日期 11-20 15:22
- visualc怎么调出行数 11-20 15:20
- visualc怎么新建c语言文件 11-20 15:18
- visualc怎么解决打开停止工作问题 11-20 14:59
- visualc怎么创建一个简单程序 11-20 14:57
Outlook2013软件是一款全面好用的邮箱收发工具,我们可以直接上传附件,大文件,进行发送文件,还可以设置自动回复。那么,你知道如何自动保存到本地邮件吗?这里带来详细的介绍,想了解的小伙伴快一起来看看吧!
打开Outlook2013,点击右上角的文件,如下图所示
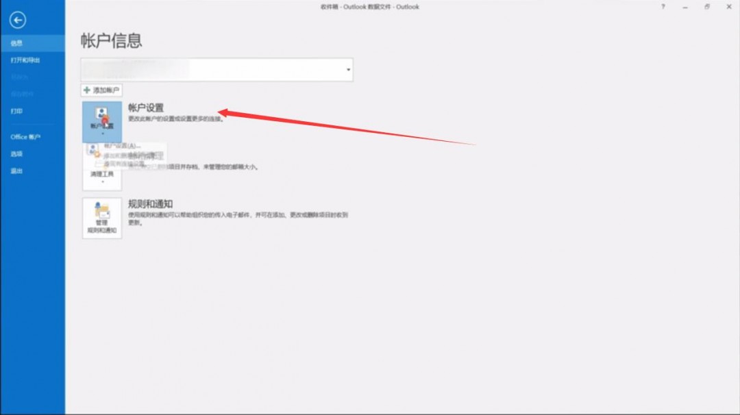
选择账户信息,点击账户设置选项
在弹出对话框中单击更改文件夹
在新对话框中新建一数据文件,选择想要保存的文件位置,点击确定
重新启动Outlook2013即可。
20.43MB / 2025-11-20
26.69MB / 2025-11-20
58.89MB / 2025-11-20
179.68MB / 2025-11-20
437.99MB / 2025-11-19
31.16MB / 2025-11-19
0.82MB
2025-11-20
1.88MB
2025-11-20
23.80MB
2025-11-20
4.62MB
2025-11-20
31.02MB
2025-11-20
4MB
2025-11-20
84.55MB / 2025-09-30
248.80MB / 2025-07-09
2.79MB / 2025-10-16
63.90MB / 2025-11-06
1.90MB / 2025-09-07
210.99MB / 2025-06-09
374.16MB / 2025-10-26
京ICP备14006952号-1 京B2-20201630 京网文(2019)3652-335号 沪公网安备 31011202006753号违法和不良信息举报/未成年人举报:[email protected]
CopyRight©2003-2018 违法和不良信息举报(021-54473036) All Right Reserved